2021-09-09 20:42:29 -04:00

2.3 KiB

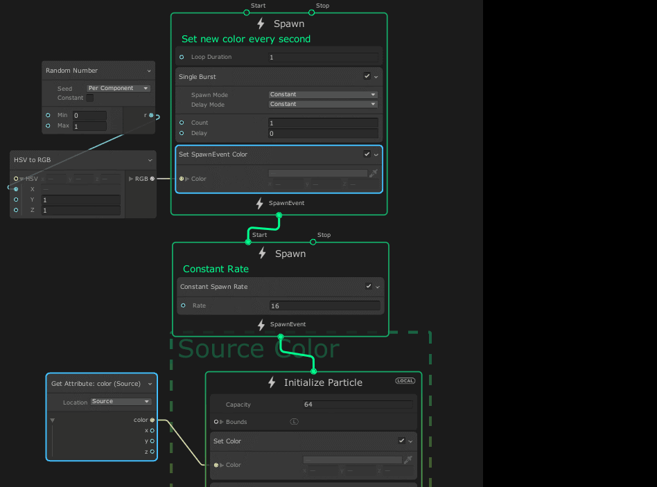
Set SpawnEvent <Attribute>

Menu Path: Spawn > Set SpawnEvent <Attribute>

The Set SpawnEvent Block modifies the content of attributes stored in the Context event attribute.

Block compatibility

This Block is compatible with the following Contexts:

Block settings

Input Type Description
Attribute Enum (Inspector) Specifies the attribute to set the value for.
Random Mode Enum (Inspector) Determines whether and how the system randomises the value of the attribute. The options are:
Off: Does not calculate a random value for the attribute. Uses the value you provide in the input directly.
Per Component: Calculates a random value for each of the attribute's components.
Uniform: Calculates a single random value and uses it for all of the attribute's components.

Block properties

Input Type Description
<Attribute name> Depends on the attribute The value to set the attribute.
This property only appears if you set Random Mode to Off.
Min Depends on the attribute The minimum value this Block can set the attribute to.
This property only appears if you set Random Mode to Per Component or Uniform.
Max Depends on the attribute The maximum value this Block can set the attribute to.
This property only appears if you set Random Mode to Per Component or Uniform.

Remarks

The system automatically transfers event attributes between spawn events, however, to retrieve the spawn event in an Initialize Context, you have to use Inherit Source Attribute or the Get Attribute Operator with Location set to Source.